| 使用场景 | 实现方式 |
|---|---|
| 构造复杂对象,且对象细节不想被用户知道 | 定义简单工厂或者抽象工厂去完成对象的创建,一般使用抽象工厂好点,因为可以替换为二代工厂,或者在工厂内替换生产者的实现类 |
| 在三方库中发威 | hilt 使用对应的 factory 构造对应的类,例如 我们使用 inject 注解定义的注入项就会生成的对应 factory 例如下面代码 GrowthTest |
| 项目中实践 | 在广告 SDK 中使用 工厂模式产生对应的处理类 |
package com.xpj.mygrowthpath;
import dagger.internal.Factory;
import javax.annotation.Generated;
import javax.inject.Provider;
@Generated(
value = "dagger.internal.codegen.ComponentProcessor",
comments = "https://dagger.dev"
)
@SuppressWarnings({
"unchecked",
"rawtypes"
})
public final class GrowthTest_Factory implements Factory<GrowthTest> {
private final Provider<GrowthTestInner> innerProvider;
public GrowthTest_Factory(Provider<GrowthTestInner> innerProvider) {
this.innerProvider = innerProvider;
}
@Override
public GrowthTest get() {
return newInstance(innerProvider.get());
}
public static GrowthTest_Factory create(Provider<GrowthTestInner> innerProvider) {
return new GrowthTest_Factory(innerProvider);
}
public static GrowthTest newInstance(GrowthTestInner inner) {
return new GrowthTest(inner);
}
}
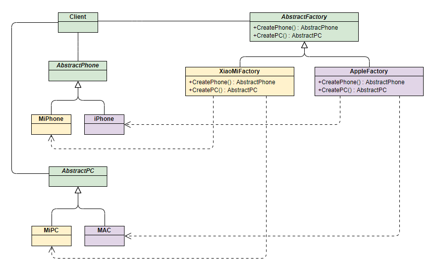
抽象工厂架构图

package com.example.xpj.factorys;
import com.example.xpj.DPConstants;
public class DPFactory {
public enum PhoneBrand {
MI, IPHONE, MOTO
}
public enum PCBrand {
LENOVO, MICROSOFT
}
public interface Phone {
String brand();
}
public interface PC {
String brand();
}
public static class Mi implements Phone {
@Override
public String brand() {
return "mi";
}
}
public static class IPhone implements Phone {
@Override
public String brand() {
return "iphone";
}
}
public static class MOTO implements Phone {
@Override
public String brand() {
return "moto";
}
}
public static class Lenovo implements PC {
@Override
public String brand() {
return "lenovo";
}
}
public static class Mirosoft implements PC {
@Override
public String brand() {
return "mirosoft";
}
}
public static class PhoneFactory {
public Phone createPhone(PhoneBrand brand) {
switch (brand) {
case MI:
return new Mi();
case IPHONE:
return new IPhone();
default:
return new MOTO();
}
}
}
public void testSimpleFactory() {
PhoneFactory factory = new PhoneFactory();
Phone mi = factory.createPhone(PhoneBrand.MI);
Phone moto = factory.createPhone(PhoneBrand.MOTO);
Phone iPhone = factory.createPhone(PhoneBrand.IPHONE);
DPConstants.PRTMsg(" mi is " + mi + " moto is: " + moto + " iPhone is: " + iPhone);
}
public interface InnerDPFactory {
Phone createPhone(PhoneBrand brand);
PC createPC(PCBrand brand);
}
public static class AbstractDPFactoryImpl implements InnerDPFactory {
PhoneFactory phonef = new PhoneFactory();
@Override
public Phone createPhone(PhoneBrand brand) {
return phonef.createPhone(brand);
}
@Override
public PC createPC(PCBrand brand) {
switch (brand) {
case MICROSOFT:
return new Mirosoft();
default:
return new Lenovo();
}
}
}
public void testAbstractFactory() {
AbstractDPFactoryImpl factoryImpl = new AbstractDPFactoryImpl();
DPConstants.PRTMsg("AbstractDPFactoryImpl produce phone: " + factoryImpl.createPhone(PhoneBrand.MI).brand()
+ " pc is : " + factoryImpl.createPC(PCBrand.LENOVO).brand());
}
}
总结
工厂模式在框架内使用时很好用的,factory 模板代码可以产生意想不到的效果,啥效果,就是可以非常自然的去使用目标产物而不用关心构造的细节,并且还有一个很神奇的功效就是 只要接口稳定在工厂里面换具体实现类是很自然的事情,这样就能达到外部根本无感知,但是通过工厂我们达到了偷梁换柱的升级效果,代码越写越好,由于这个模式的存在用户基本上就是无痛插入,太强了。